Nancy Chauhan
I build across AI, security, cloud & open source.
Engineer by day, product builder, and
community cheerleader all rolled into one!
$ nancy --connect --location="SF"
Organisations I've worked and collaborated with
What I Build & Explore
AI, security, developer tools, and open source.
All Things AI
LLMs, agents, MCP, RAG, and evals.
Security
Breaking systems to build them better.
Developer Experience
CLIs, cloud tools, and dev workflows.
Open Source
WiCN founder, GSoC, K8s Release Team.
Products & Tools I've Shipped
From side projects to production systems.
I Write About Tech
Breaking down complex topics into clear, actionable content.
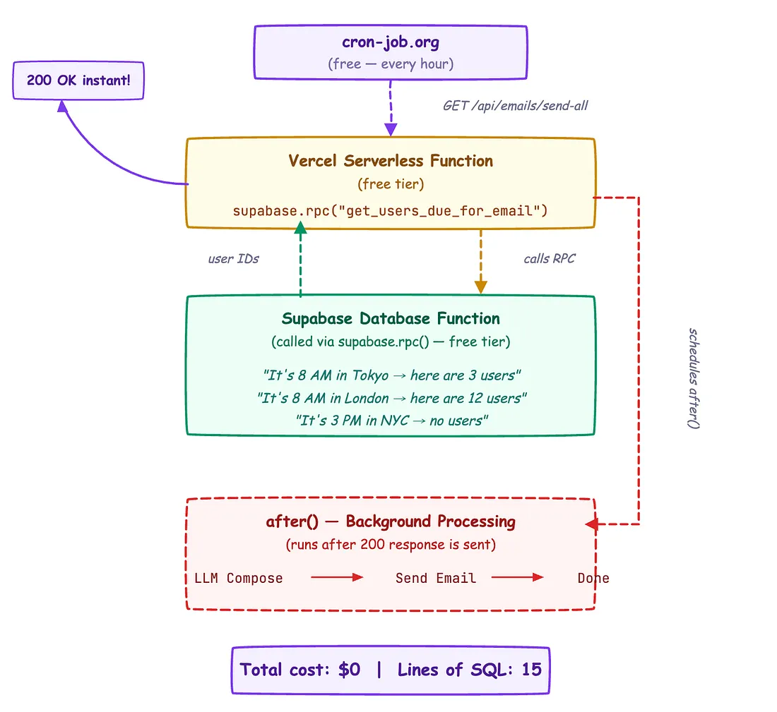
My $0 Vercel App Needed an Hourly Cron — That's a Pro Feature. Here's How I Kept It Free
Enforcing Coding Best Practices with Automation
Designing Idempotent APIs
Understanding Load Balancing: Concepts and Algorithms
My $0 Vercel App Needed an Hourly Cron — That's a Pro Feature. Here's How I Kept It Free
Enforcing Coding Best Practices with Automation
Designing Idempotent APIs
Understanding Load Balancing: Concepts and Algorithms
I Talk Tech at Conferences
Sharing ideas on stage, from meetups to global events.
swipe
Scaling Pain Points in the World of Observability!
Savoir Faire: Cloud Native Technical Leadership
Cloud Native Sustainability - How You Can Help Right Now!
How Green Is My OpenTelemetry Collector?
Platform Engineering Is the Key Lever for Sustainable Cloud Infrastructure
Making Students Industry Ready with CNCF Ecosystem as a Catalyst
Featured & Recognized
Grateful for the opportunity to be featured in these spaces!
swipe
What People Say
From colleagues, mentors, and collaborators.
swipe
Unveiling Beauty, Art & Culture, One place at a Time 💜
Its about the moments that's wrapped in it